Subjects
Online Tutoring
Homework Help
Homework Library
Tutors
Online Classes
More
Bookstore
Blog
Technical Tips
FAQ
Contact Us
Get Help Now
Home
Homework Library
Computer Science
Java Programming
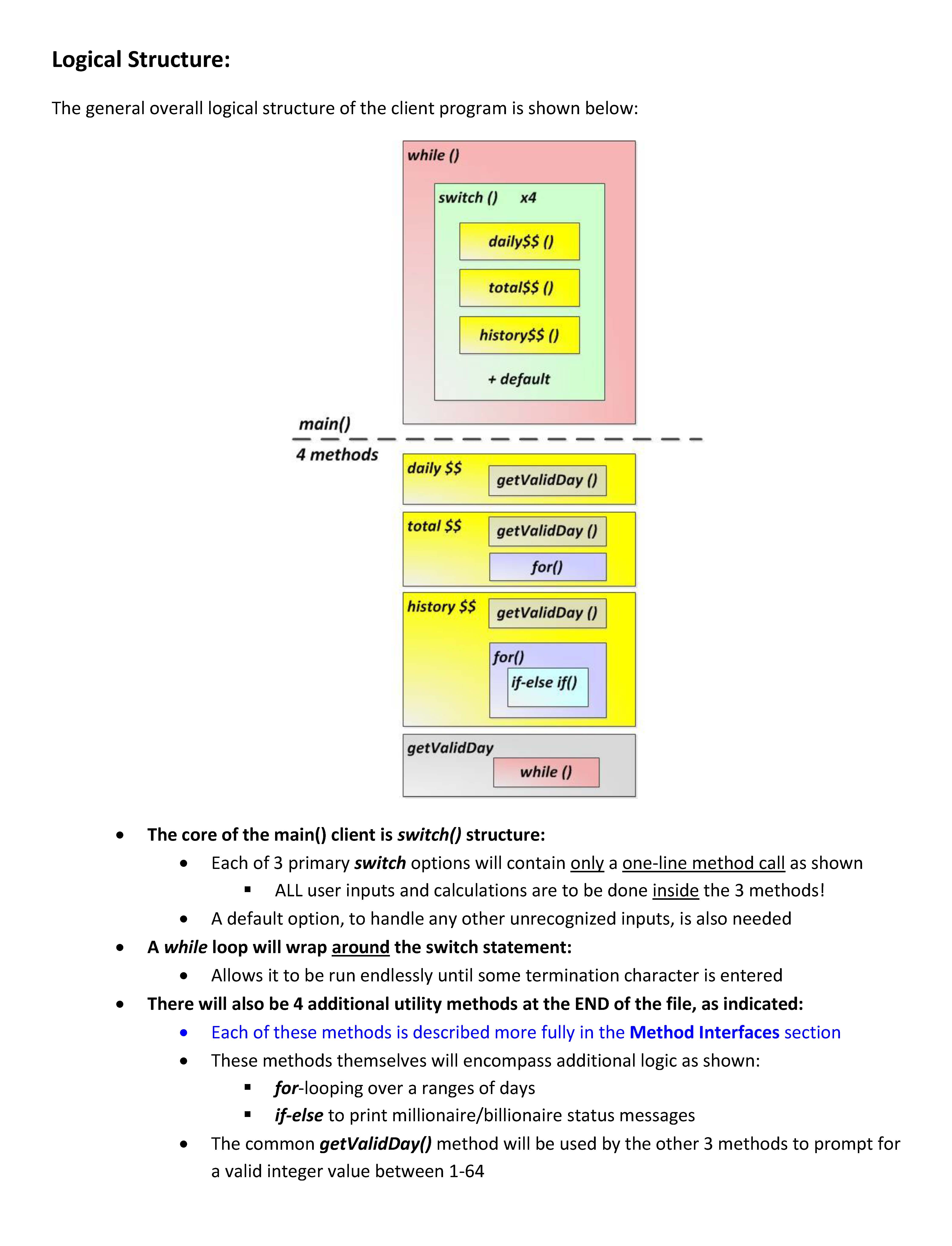
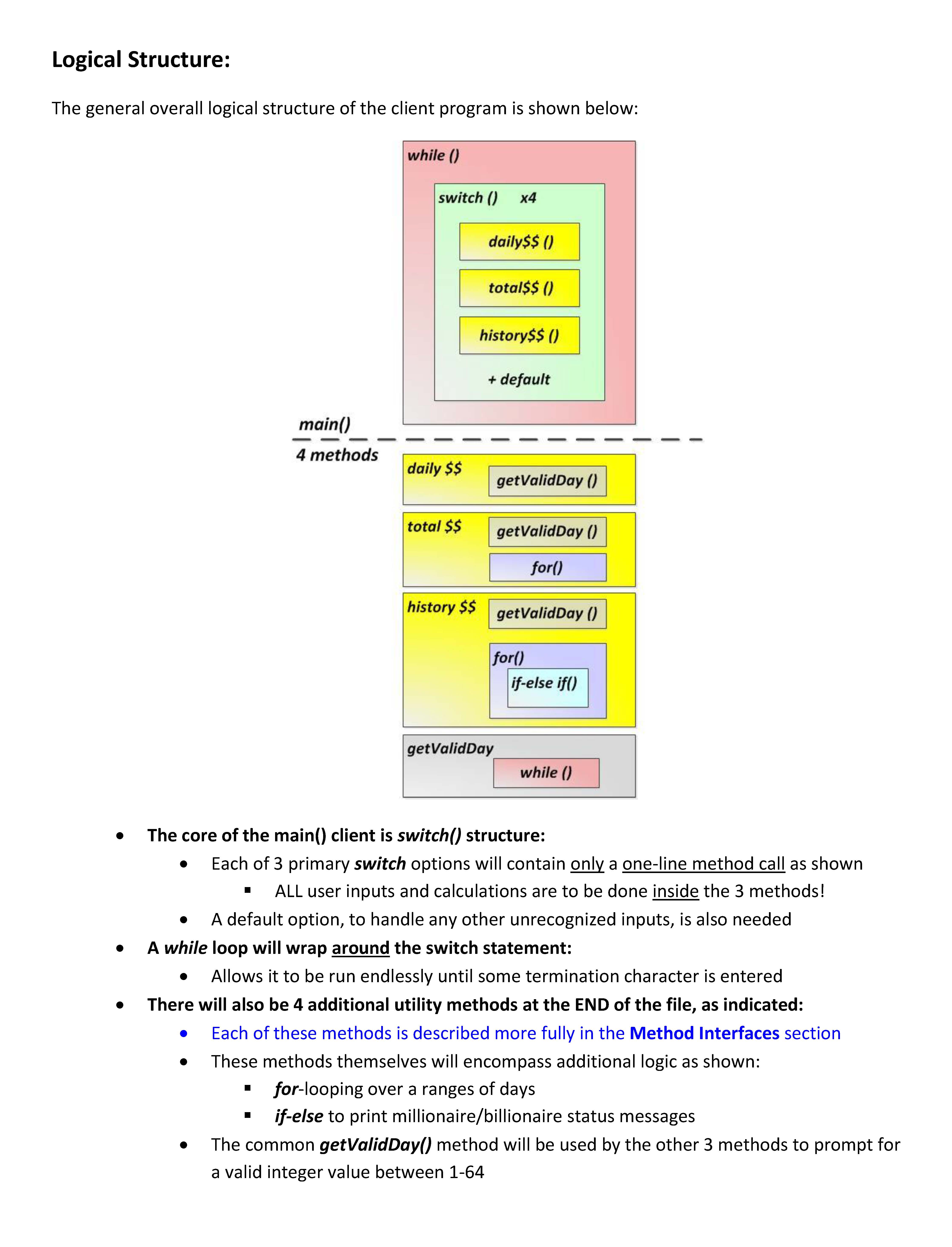
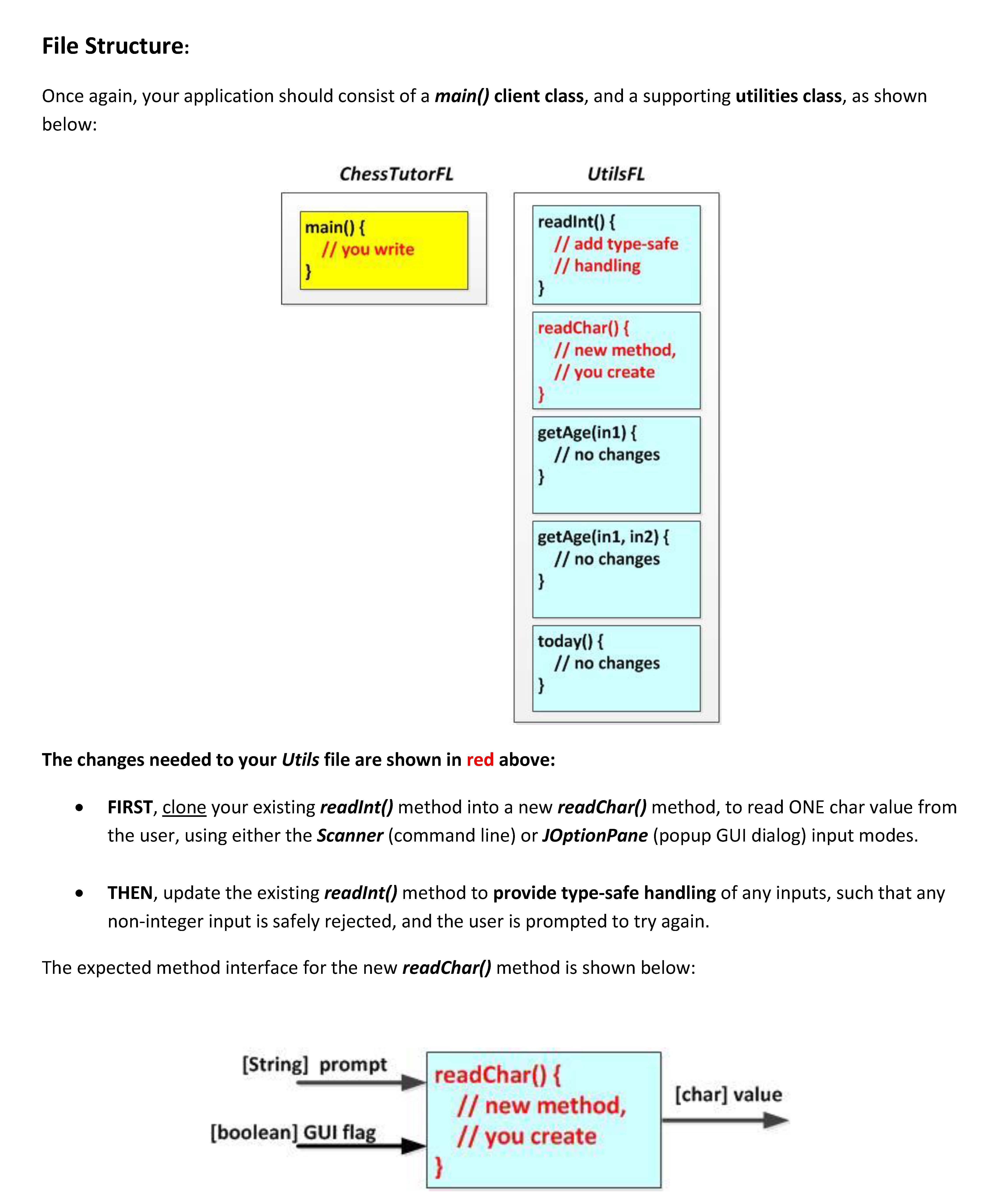
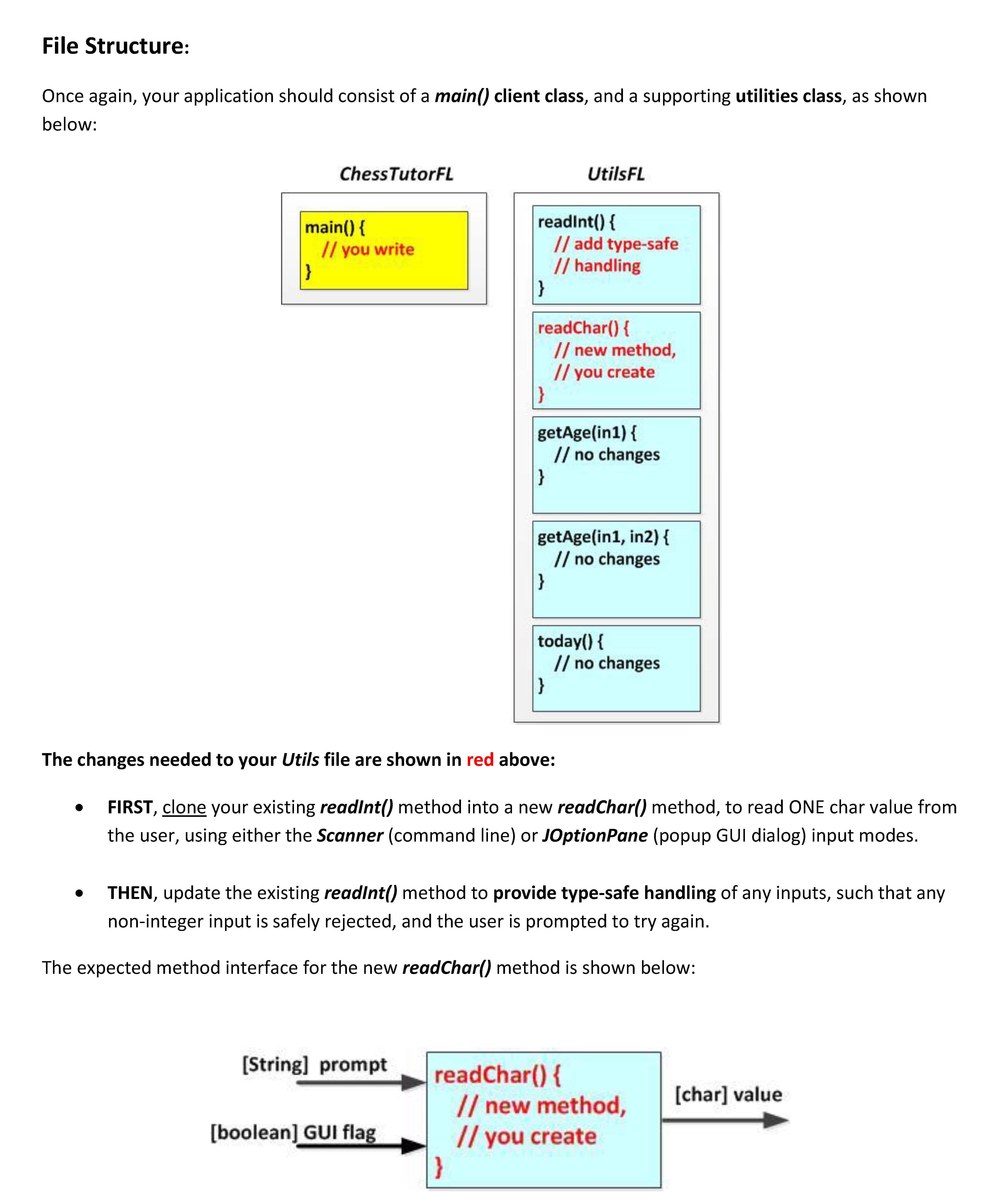
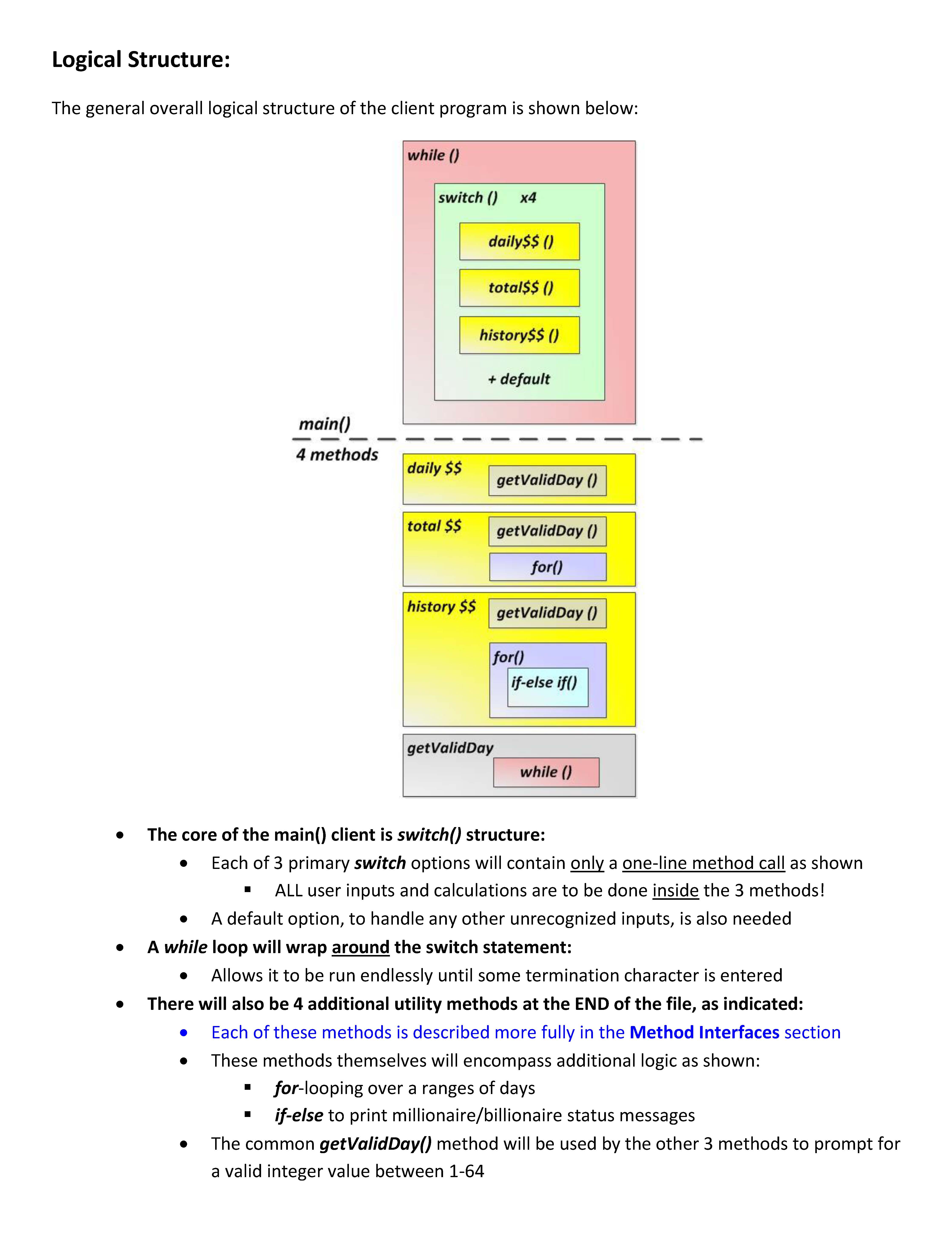
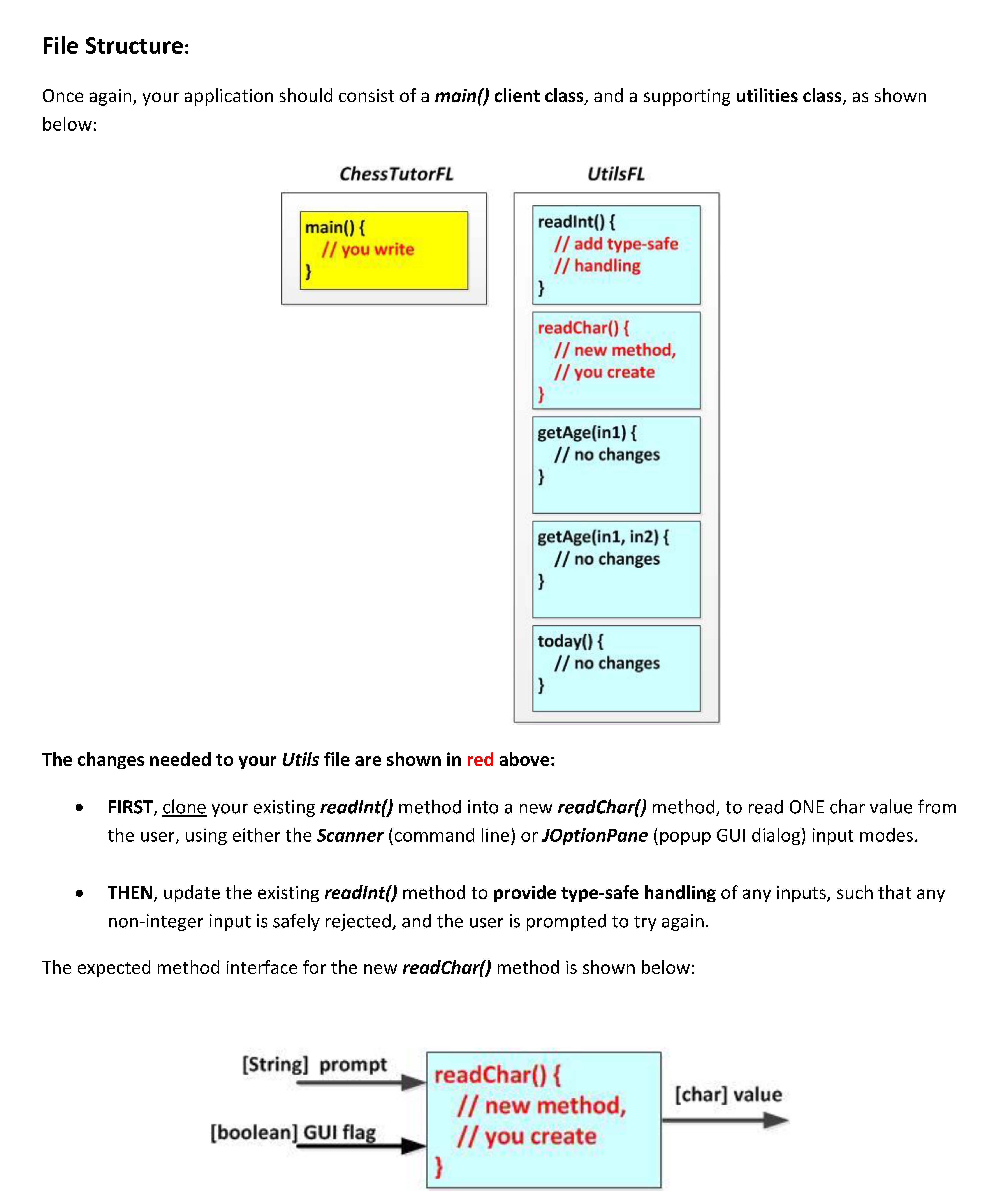
Overview: For this assignment, you’ll create a nested, hybr...
Overview: For this assignment, you’ll create a nested, hybrid lo...